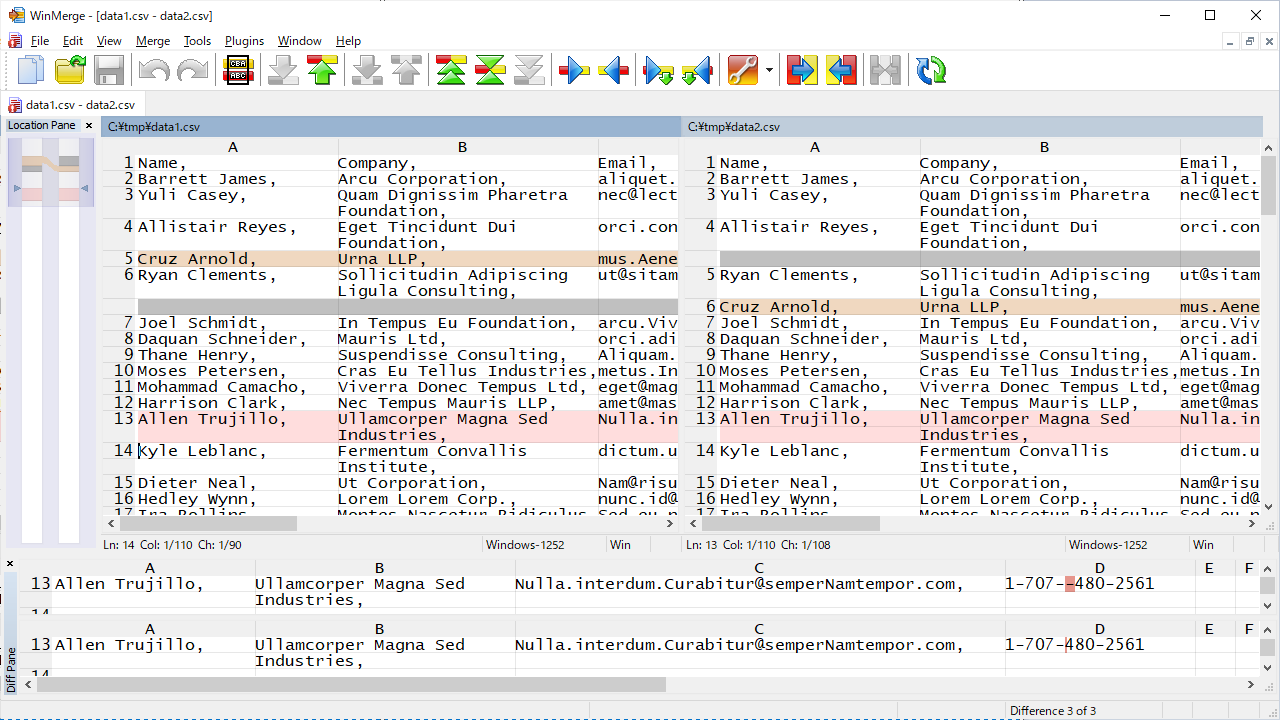
בגרסה 2.16.7 ואילך, ניתן להציג ולערוך קבצי ערכים מופרדים בתווים מפרידים כגון CSV ו-TSV בפורמט טבלה כמו תוכנת גיליון אלקטרוני. פעולות עריכה, מעבר להבדלים ופעולות מיזוג בפורמט זה זהות לפעולות בחלון קובץ טקסט רגיל.

האם קבצים נפתחים בפורמט טבלה תלוי אם שם הקובץ תואם לדפוסים מוגדרים. כברירת מחדל, אם סיומת הקובץ היא .csv או .tsv, הוא ייפתח בפורמט טבלה. אם ברצונך לשנות את הדפוסים, ציין זאת בדף השוואה/טבלה בתיבת הדו-שיח אפשרויות.
אם ברצונך לפתוח אותו באופן זמני בפורמט טבלה לאחר פתיחתו כטקסט רגיל, לחץ על → → . אם מופיעה תיבת הדו-שיח טבלה, בחר את סוג הקובץ ולחץ על אישור.
אם ברצונך לפתוח זמנית קבצים שנפתחו בפורמט טבלה כקבצי טקסט רגילים, לחץ על → → .
כברירת מחדל, הנתונים בקבצי טקסט של ערכים המופרדים בתווים מפרידים מטופלים באופן הבא
קבצי CSV מופרדים בפסיקים וקבצי TSV מופרדים בטאבים, והערכים מוצגים לפי עמודות.
עם זאת, תווי מפריד בתוך הטווח המצוטט (גרשיים כפולים) מטופלים כערכים.
כמו כן, תווי EOL (CR או LF) בתוך הטווח המצוטט מטופלים כערכים.
אם ברצונך לשנות את ההגדרות שלמעלה, תוכל לעשות זאת בדף השוואה/טבלה בתיבת הדו-שיח אפשרויות או בתיבת הדו-שיח טבלה שמופיעה בעת לחיצה על → → . ראה סעיף 5, “ השוואה > דף טבלה” לפרטים.
אתה יכול לשנות את רוחב העמודה על ידי גרירת גבול העמודה של כותרת עמודה.
לחיצה כפולה על גבול עמודה בכותרת עמודה מתאימה אוטומטית את רוחב העמודה בהתאם לתוכן העמודה.
טקסט נבחר אנכית על ידי גרירת עמודה בכותרת העמודה.
כאשר פריט התפריט → מסומן, הטקסט ייגלוש בכל עמודה. סמן פריט תפריט זה אם ברצונך לראות ערכי שדה מרובי שורות.