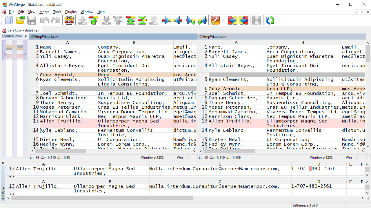
Dans la version 2.16.7 ou ultérieure, il est possible d'afficher et d'éditer des fichiers de valeurs séparées par un délimiteur (tels que CSV et TSV) dans un format tableau similaire à un tableur. Les opérations d'édition, le passage aux différences et les opérations de fusion dans ce format sont les mêmes que dans une fenêtre de fichier texte normale.

L'ouverture des fichiers au format tableau dépend de la correspondance du nom de fichier avec les modèles définis. Par défaut, si l'extension du fichier est .csv ou .tsv, il sera ouvert au format tableau. Si vous souhaitez modifier les modèles, spécifiez-les sur la page Comparer/Tableau dans la boîte de dialogue Options.
Si vous souhaitez l'ouvrir temporairement au format tableau après l'avoir ouvert en texte brut, cliquez sur → → . Si la boîte de dialogue Tableau apparaît, sélectionnez le type de fichier et cliquez sur OK.
Si vous souhaitez ouvrir temporairement des fichiers qui ont été ouverts au format tableau en tant que fichiers texte normaux, cliquez sur → → .
Par défaut, les données dans les fichiers texte de valeurs séparées par un délimiteur sont traitées comme suit
Les fichiers CSV sont séparés par des virgules et les fichiers TSV par des tabulations, et les valeurs sont affichées par colonnes.
Toutefois, les caractères délimiteurs se trouvant dans une plage entre guillemets (doubles guillemets) sont traités comme des valeurs.
De plus, les caractères de fin de ligne (CR ou LF) dans la plage entre guillemets sont traités comme des valeurs.
Si vous souhaitez modifier les paramètres ci-dessus, vous pouvez le faire dans la page Comparer/Tableau de la boîte de dialogue Options ou dans la boîte de dialogue Tableau qui apparaît lors d'un clic sur → → . Voir Page Comparer > Tableau pour plus de détails.
Vous pouvez modifier la largeur de la colonne en faisant glisser la bordure de la colonne dans un en-tête de colonne.
Un double-clic sur la bordure d'une colonne dans un en-tête de colonne ajuste automatiquement la largeur de la colonne en fonction de son contenu.
Le texte est sélectionné verticalement en faisant glisser une colonne dans l'en-tête de colonne.
Lorsque l'élément de menu → est coché, le texte est renvoyé à la ligne dans chaque colonne. Cochez cette option si vous souhaitez voir des valeurs de champ sur plusieurs lignes.